Студопедия

КАТЕГОРИИ:


Архитектура-(3434)Астрономия-(809)Биология-(7483)Биотехнологии-(1457)Военное дело-(14632)Высокие технологии-(1363)География-(913)Геология-(1438)Государство-(451)Демография-(1065)Дом-(47672)Журналистика и СМИ-(912)Изобретательство-(14524)Иностранные языки-(4268)Информатика-(17799)Искусство-(1338)История-(13644)Компьютеры-(11121)Косметика-(55)Кулинария-(373)Культура-(8427)Лингвистика-(374)Литература-(1642)Маркетинг-(23702)Математика-(16968)Машиностроение-(1700)Медицина-(12668)Менеджмент-(24684)Механика-(15423)Науковедение-(506)Образование-(11852)Охрана труда-(3308)Педагогика-(5571)Полиграфия-(1312)Политика-(7869)Право-(5454)Приборостроение-(1369)Программирование-(2801)Производство-(97182)Промышленность-(8706)Психология-(18388)Религия-(3217)Связь-(10668)Сельское хозяйство-(299)Социология-(6455)Спорт-(42831)Строительство-(4793)Торговля-(5050)Транспорт-(2929)Туризм-(1568)Физика-(3942)Философия-(17015)Финансы-(26596)Химия-(22929)Экология-(12095)Экономика-(9961)Электроника-(8441)Электротехника-(4623)Энергетика-(12629)Юриспруденция-(1492)Ядерная техника-(1748)

Определение онтологических свойств ресурсов




При планировании учитываются различные особенности назначения технологических операций рабочим на исполнение, присущие конкретному производству.

Например, при изготовлении инструмента второго порядка необходимо обеспечить его готовность к началу соответствующей операции, где он используется (согласно указаниям технологического процесса). Это позволяет планировать его изготовление параллельно с производством изделия, в котором используется этот инструмент, что должно учитываться алгоритмом планирования.

Другой особенностью является назначение рабочих. Кроме кода квалификации и разряда, необходимо учитывать ряд особенностей. Все однотипные операции одного технологического процесса (например, слесарные) должны планироваться одному рабочему. Это связано с тем, что он, начиная с первой операции, лучше знает особенности сложного изделия и может на более поздних операциях компенсировать неточности выполнения работ в начале технологического процесса. Такое правило позволяет снизить брак.

Реализация данного подхода в разработанной системе выполнена с помощью описания для ресурсов онтологических свойств. Для одного рабочего может быть задано несколько онтологических свойств и, в случае совпадения значения каждого из них со значениями соответствующих онтологических свойств планируемой операции, приоритет данного ресурса при назначении будет изменяться. Для ресурсов указываются как свойства, повышающие этот приоритет, так и понижающие.

Заполнение онтологических свойств производится автоматически путем сравнения значений параметров технологической операции со значениями имеющихся свойств ресурсов. Например, у рабочего установлена в онтологическом свойстве марка материала, с которой он работает. Если у технологического процесса, к которому относится планируемая операция, задан материал с указанием соответствующей марки в расписании, приоритет этого рабочего при планировании будет повышен. Таким образом, при планировании, кроме кода квалификации и разряда рабочих (имеющих наибольшее значение), учитываются онтологические свойства рабочих и операций, что позволяет повысить адекватность создаваемых расписаний.

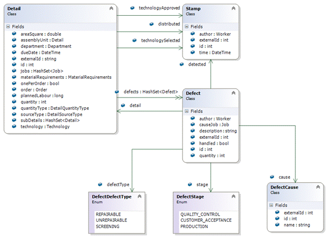
Фрагмент модели данных, используемой для описания онтологических свойств, приведен на Рис. 12.

 

 

 

Рисунок 12 – Фрагмент модели данных

Пример описания онтологических свойств приведен ниже.

Defect – описание брака:

- id – идентификатор,

- detail – ссылка на сломанную деталь,

- author – ссылка на рабочего, произведшего брак,

- cause – ссылка на причину брака,

- causeJob – ссылка на работу, в ходе которой случился брак,

- defectType – тип брака (исправимый, неисправимый),

- detected – дата производства брака,

- handled – были ли произведены действия по устранению дефекта,

- quantity – количество поврежденных деталей,

- stage – стадия, на которой был обнаружен дефект (контроль качества, приемка продукта, производство),

- description – дополнительная текстовая информация о дефекте.

DefectCause – причина брака:

- id – идентификатор,

- name – наименование.

Detail – описание детали:

- id – идентификатор,

- areaSquare – площадь поверхности детали,

- assemblyUnit – деталь, включающая в себя данную деталь,

- defects – список возможных дефектов,

- department –цех, ответственный за выпуск детали,

- distributed – дата выпуска детали в производство,

- dueDate – дата, когда деталь должна быть изготовлена,

- jobs – список работ, необходимых для производства детали,

- materialRequirements – список требуемых материалов,

- onePerOrder – показывает, задается ли количество деталей для заказа или для другой детали,

- order – ссылка на заказ, в котором требуется деталь,

- plannedLabour – общая длительность работы,

- quantity – количество деталей, которое необходимо произвести,

- quantityType – размерность (набор, штука),

- sourceType – где получить деталь (стандартная, проктировка, куплена, имеется, сломана),

- subDetails – список внутренних деталей, необходимых для сборки,

- technology – ссылка на технологию производства детали,

- technologyApproved – дата согласования технологии (например, заказчиком),

- technologySelected – дата выбора технологии пользователем.




Поделиться с друзьями:


Дата добавления: 2014-12-26; Просмотров: 357; Нарушение авторских прав?; Мы поможем в написании вашей работы!


Нам важно ваше мнение! Был ли полезен опубликованный материал? Да | Нет



studopedia.su - Студопедия (2013 - 2026) год. Все материалы представленные на сайте исключительно с целью ознакомления читателями и не преследуют коммерческих целей или нарушение авторских прав! Последнее добавление




Генерация страницы за: 0.01 сек.