Студопедия

КАТЕГОРИИ:


Архитектура-(3434)Астрономия-(809)Биология-(7483)Биотехнологии-(1457)Военное дело-(14632)Высокие технологии-(1363)География-(913)Геология-(1438)Государство-(451)Демография-(1065)Дом-(47672)Журналистика и СМИ-(912)Изобретательство-(14524)Иностранные языки-(4268)Информатика-(17799)Искусство-(1338)История-(13644)Компьютеры-(11121)Косметика-(55)Кулинария-(373)Культура-(8427)Лингвистика-(374)Литература-(1642)Маркетинг-(23702)Математика-(16968)Машиностроение-(1700)Медицина-(12668)Менеджмент-(24684)Механика-(15423)Науковедение-(506)Образование-(11852)Охрана труда-(3308)Педагогика-(5571)Полиграфия-(1312)Политика-(7869)Право-(5454)Приборостроение-(1369)Программирование-(2801)Производство-(97182)Промышленность-(8706)Психология-(18388)Религия-(3217)Связь-(10668)Сельское хозяйство-(299)Социология-(6455)Спорт-(42831)Строительство-(4793)Торговля-(5050)Транспорт-(2929)Туризм-(1568)Физика-(3942)Философия-(17015)Финансы-(26596)Химия-(22929)Экология-(12095)Экономика-(9961)Электроника-(8441)Электротехника-(4623)Энергетика-(12629)Юриспруденция-(1492)Ядерная техника-(1748)

Диаграмма деятельности




Диаграмма классов

Модели вариантов использования системы

Техническое задание на разработку

 

Техническое задание (ТЗ) – исходный документ на проектирование технического объекта (изделия). ТЗ устанавливает основное назначение разрабатываемого объекта, его технические характеристики, показатели качества и технико-экономические требования, предписание по выполнению необходимых стадий создания документации (конструкторской, технологической, программной и т. д.) и её состав, а также специальные требования.

Все изменения, дополнения и уточнения формулировок ТЗ обязательно согласуются с заказчиком и им утверждаются. Это необходимо и потому, что в случае обнаружения в процессе решения проектной задачи неточностей или ошибочности исходных данных возникает необходимость определения степени вины каждой из сторон-участниц разработки, распределения понесенных в связи с этим убытков.

В процессе проектирования было создано и утверждено техническое задание на разработку ИС «Проката автомобилей», которое приведено в приложении А.

3. Технико-экономические показатели

 

Технико-экономические показатели – система измерителей, характеризующая материально-производственную базу предприятий и комплексное использование ресурсов. Технико-экономические показатели применяются для планирования и анализа организации производства и труда, качества продукции, использования основных и оборотных фондов, трудовых ресурсов

Разработка информационной системы прокат автомобилей требует деятельности коллектива из 1-5 человек соответствующей квалификации. Длительность полного цикла создания программного продукта – 1 месяц.

Данная информационная система прокат автомобилей поможет ускорить проверку занятости автомобилей (как свободных, так и арендованных).

Учитываются автомобили в разрезе их характеристик, по личным данным, таким как регистрационный знак ТС, VIN ТС и индивидуальные технические характеристики.

Увеличится экономия времени при заключении договора с клиентами обратившимися в Прокат автомобилей повторно, так как при первом обращении клиентов в любой филиал проката автомобилей они в обязательной форме проходят регистрацию, при повторном обращении они уже будут зарегистрированы в базе данных.


4. Функциональная модель информационной системы

 

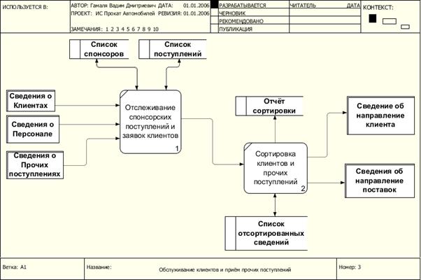
Контекстная диаграмма ИС «Проката автомобилей» показана на рисунке 1. Функциональная диаграмма первого уровня приведена на рисунке 2. На рисунках 3 и 4 показаны функциональные диаграммы второго уровня для функций «Обслуживание клиентов и приём прочих поступлений» и «Оплата за аренду автомобилей».

Рисунок 1. Контекстная функциональная диаграмма информационной системы.

Рисунок 2. Функциональная диаграмма первого уровня информационной системы».

Рисунок 3. Функциональная диаграмма второго уровня в нотации DFD «Обслуживание клиентов и приём прочих поступлений».

Рисунок 4. Функциональная диаграмма второго уровня в нотации DFD «Оплата за аренду автомобилей».


5. Объектно-ориентированное проектирование системы

 

В диаграмме вариантов использования используется сценарий взаимодействия между «Менеджером по прокату» и «Клиентом».

В ходе анализа для данного сценария было выделено 2 действующих лица: «Клиент» и «Менеджер по прокату». Для каждого из них были выделены прецеденты.


Полученная диаграмма вариантов использования ИС «Проката автомобилей» показана на рисунке 5.

 

Рисунок 5. Диаграмма вариантов использования информационной системы.

 

В ходе анализа для проектируемой информационной системы было выделено 5 классов: Менеджер по прокату, Центр проката, Клиенты, ИС Авто-Прокат, Автомобили проката. Для каждого из них были описаны атрибуты и операции.

Рисунок 6. Диаграмма классов.

 

В ходе анализа для проектируемой информационной системы было выделено 3 класса: Менеджер по клнсультации клиентов, менеджер по оформлению договора, Кассир. Начальная точка: Приветствие клиента и консультирование. Конечное состояние: Выдача автомобиля клиенту.

Рисунок 7. Диаграмма деятельности.

 




Поделиться с друзьями:


Дата добавления: 2015-06-27; Просмотров: 10506; Нарушение авторских прав?; Мы поможем в написании вашей работы!


Нам важно ваше мнение! Был ли полезен опубликованный материал? Да | Нет



studopedia.su - Студопедия (2013 - 2026) год. Все материалы представленные на сайте исключительно с целью ознакомления читателями и не преследуют коммерческих целей или нарушение авторских прав! Последнее добавление




Генерация страницы за: 0.008 сек.